当前位置: 代码网 > it编程>编程语言>

Asp.net

ASP.NET 2.0中的数据操作之九:跨页面的主/从报表

ASP.NET 2.0中的数据操作之九:跨页面的主/从报表

2024-05-19 14:44 | 分类:编程语言 | 评论:0 次 | 浏览: 75

导言  在前面的两篇教程中,我们看到了如何在单一页面中显示主/从报表, 它使用dropdownlist显示主记录,使用gridview或de...

在ASP.NET 2.0中操作数据之十:使用 GridView和DetailView实现的主/从报表

在ASP.NET 2.0中操作数据之十:使用 GridView和DetailView实现的主/从报表

2024-05-19 14:44 | 分类:编程语言 | 评论:0 次 | 浏览: 77

导言  在前面的教程我们看到了如何使用两个页面(一个主页,用于列出供应商; 一个明细页,用于显示选定供应商提供的产品)创建主/从报表 . 这...

在ASP.NET 2.0中操作数据之十一:基于数据的自定义格式化

在ASP.NET 2.0中操作数据之十一:基于数据的自定义格式化

2024-05-19 14:44 | 分类:编程语言 | 评论:0 次 | 浏览: 105

介绍  我们可以通过控制headerstyle, rowstyle, alternatingrowstyle和其他一些属性来改变gridvi...

在ASP.NET 2.0中操作数据之十二:在GridView控件中使用TemplateField

在ASP.NET 2.0中操作数据之十二:在GridView控件中使用TemplateField

2024-05-19 14:44 | 分类:编程语言 | 评论:0 次 | 浏览: 83

导言  gridview是由一组字段(field)组成的,它们都指定的了来自datasource中的什么属性需要用到自己的输出呈现中。最简单...

在ASP.NET 2.0中操作数据之十四:使用FormView 的模板

在ASP.NET 2.0中操作数据之十四:使用FormView 的模板

2024-05-19 14:44 | 分类:编程语言 | 评论:0 次 | 浏览: 73

导言  在上两节教程中,我们看到了如何使用templatefield来自定义gridview和detailsview的输入。template...

在ASP.NET 2.0中操作数据之十五:在GridView的页脚中显示统计信息

在ASP.NET 2.0中操作数据之十五:在GridView的页脚中显示统计信息

2024-05-19 14:44 | 分类:编程语言 | 评论:0 次 | 浏览: 82

导言  除了需要了解产品的单价、库存量和订货量,并按等级排序之外,用户可能还对统计信息感兴趣,比如说平均价格、库存总量等等。这些统计信息常常...

在ASP.NET 2.0中操作数据之十六:概述插入、更新和删除数据

在ASP.NET 2.0中操作数据之十六:概述插入、更新和删除数据

2024-05-19 14:44 | 分类:编程语言 | 评论:0 次 | 浏览: 81

导言  结束前面的几节,我们已经探讨过了如何使用gridview、detailsview和formview控件来显示数据。这些控件简单地操作...

在ASP.NET 2.0中操作数据之十七:研究插入、更新和删除的关联事件

在ASP.NET 2.0中操作数据之十七:研究插入、更新和删除的关联事件

2024-05-19 14:44 | 分类:编程语言 | 评论:0 次 | 浏览: 91

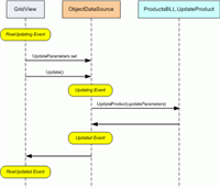
导言  当使用gridview、detailsview或formview控件的内建插入、编辑或删除特征时,在用户添加一条新记录或更新/删除一...

在ASP.NET 2.0中操作数据之十八:在ASP.NET页面中处理BLL/DAL层的异常

在ASP.NET 2.0中操作数据之十八:在ASP.NET页面中处理BLL/DAL层的异常

2024-05-19 14:44 | 分类:编程语言 | 评论:0 次 | 浏览: 84

导言在一个使用了分层体系架构的asp.net web应用系统里处理数据,一般遵循以下几步:1.确定业务逻辑层需要调用哪个方法,并且需要出入哪...

在ASP.NET 2.0中操作数据之十九:给编辑和新增界面增加验证控件

在ASP.NET 2.0中操作数据之十九:给编辑和新增界面增加验证控件

2024-05-19 14:44 | 分类:编程语言 | 评论:0 次 | 浏览: 83

导言  在前面三节的示例中,gridview和detailsview控件使用的是绑定列和checkboxfield(绑定gridview和d...

在ASP.NET 2.0中操作数据之二十:定制数据修改界面

在ASP.NET 2.0中操作数据之二十:定制数据修改界面

2024-05-19 14:44 | 分类:编程语言 | 评论:0 次 | 浏览: 78

简介  gridview和detailsview控件通过绑定列和checkbox列,可以简化数据编辑界面制作,呈现只读,编辑和新增界面,我们...

在ASP.NET 2.0中操作数据之二十一:实现开放式并发

在ASP.NET 2.0中操作数据之二十一:实现开放式并发

2024-05-19 14:44 | 分类:编程语言 | 评论:0 次 | 浏览: 78

导言  对于那些仅仅允许用户查看数据,或者仅有一个用户可以修改数据的web应用软件,不存在多用户并发冲突的问题。然而对于那些允许多个用户修改...

在ASP.NET 2.0中操作数据之二十二:为删除数据添加客户端确认

在ASP.NET 2.0中操作数据之二十二:为删除数据添加客户端确认

2024-05-19 14:44 | 分类:编程语言 | 评论:0 次 | 浏览: 103

导言  在前面一些教程中,我们已经看到如何使用应用程序框架,objectdatasource,以及那些提供增、改、删功能的数据web控件。在...

在ASP.NET 2.0中操作数据之二十三:基于用户对修改数据进行限制

在ASP.NET 2.0中操作数据之二十三:基于用户对修改数据进行限制

2024-05-19 14:44 | 分类:编程语言 | 评论:0 次 | 浏览: 79

导言  很多web程序都支持用户帐号,根据不同的登录用户提供不同的选项,报表等功能。例如,就我们的教程中,我们要允许供应商公司的一些账户能登...

在ASP.NET 2.0中操作数据之二十四:分页和排序报表数据

在ASP.NET 2.0中操作数据之二十四:分页和排序报表数据

2024-05-19 14:44 | 分类:编程语言 | 评论:0 次 | 浏览: 77

导言  分页和排序是在web应用程序中展现数据常见的功能。比如,当我们在一个网上书店搜索asp.net书籍的时候,可能有几百本相关书籍,但是...

在ASP.NET 2.0中操作数据之二十五:大数据量时提高分页的效率

在ASP.NET 2.0中操作数据之二十五:大数据量时提高分页的效率

2024-05-19 14:44 | 分类:编程语言 | 评论:0 次 | 浏览: 72

导言  如我们在之前的教程里讨论的那样,分页可以通过两种方法来实现:  1.默认分页– 你仅仅只用选中data web control的 智...

在ASP.NET 2.0中操作数据之二十六:排序自定义分页数据

在ASP.NET 2.0中操作数据之二十六:排序自定义分页数据

2024-05-19 14:44 | 分类:编程语言 | 评论:0 次 | 浏览: 74

导言  和默认翻页方式相比,自定义分页能提高几个数量级的效率。当我们的需要对大量数据分页的时候就需要考虑自定义分页,然而实现自定义分页相比默...

在ASP.NET 2.0中操作数据之二十七:创建自定义排序用户界面

在ASP.NET 2.0中操作数据之二十七:创建自定义排序用户界面

2024-05-19 14:44 | 分类:编程语言 | 评论:0 次 | 浏览: 82

简介  显示大量已经按类别(不是很多)排序的数据但没有类别分界线,用户很难找到所需要的类别。例如,数据库中只有9个类别(8个不同的类别和1个...

在ASP.NET 2.0中操作数据之二十八:GridView里的Button

在ASP.NET 2.0中操作数据之二十八:GridView里的Button

2024-05-19 14:44 | 分类:编程语言 | 评论:0 次 | 浏览: 81

导言  一般控件(比如gridview)显示数据的时候对数据只能读取,而需要处理数据的功能是非常常见的.典型的情况是为每行数据添加一个but...

在ASP.NET 2.0中操作数据之二十九:用DataList和Repeater来显示数据

在ASP.NET 2.0中操作数据之二十九:用DataList和Repeater来显示数据

2024-05-19 14:44 | 分类:编程语言 | 评论:0 次 | 浏览: 75

导言  在之前的28篇教程的例子里,如果我们需要显示某个数据源的多条记录,我们使用gridview .gridview 的一行表示数据源的一...

在ASP.NET 2.0中操作数据之三十:格式化DataList和Repeater的数据

在ASP.NET 2.0中操作数据之三十:格式化DataList和Repeater的数据

2024-05-19 14:44 | 分类:编程语言 | 评论:0 次 | 浏览: 84

导言  在前面的教程里我们学习了datalist提供了一些风格样式的属性.而且我们还学习了如何定义headstyle, itemstyle,...

在ASP.NET 2.0中操作数据之三十一:使用DataList来一行显示多条记录

在ASP.NET 2.0中操作数据之三十一:使用DataList来一行显示多条记录

2024-05-19 14:44 | 分类:编程语言 | 评论:0 次 | 浏览: 89

导言  在前两章的做的datalist的例子里我们都是使用单列的html<table>来显示数据.而自定义使datalist将数...

Blazor实现数据验证

Blazor实现数据验证

2024-05-19 14:28 | 分类:编程语言 | 评论:0 次 | 浏览: 92

blazor 提供一组输入组件。 输入组件会将绑定字段数据处理到模型,并在提交窗体时验证用户输入。下表显示了可用的输入组件:editform...

.NET正则表达式的最佳用法

2024-05-19 14:28 | 分类:编程语言 | 评论:0 次 | 浏览: 94

.net 中的正则表达式引擎是一种功能强大而齐全的工具,它基于模式匹配(而不是比较和匹配文本)来处理文本。 在大多数情况下,它可以快速、高效...

Entity&nbsp;Framework&nbsp;Core工具使用命令行

Entity Framework Core工具使用命令行

2024-05-19 14:28 | 分类:编程语言 | 评论:0 次 | 浏览: 81

命令列表 cmdlet description ------------------...

ASP.NET Core开发环境安装配置

ASP.NET Core开发环境安装配置

2024-05-19 14:28 | 分类:编程语言 | 评论:0 次 | 浏览: 77

asp.net core环境设置1.如何设置用于.netcore应用程序开发的开发机器2.安装sdk和ide3.验证安装开发和.net co...

创建ASP.NET Core Web应用程序并介绍项目模板

创建ASP.NET Core Web应用程序并介绍项目模板

2024-05-19 14:28 | 分类:编程语言 | 评论:0 次 | 浏览: 77

创建asp.net web 应用程序打开安装后的visualstudio 2019,点击"创建新项目", 如下所示。单击...

ASP.NET Core基础之Main方法讲解

2024-05-19 14:28 | 分类:编程语言 | 评论:0 次 | 浏览: 96

为什么asp.net core采用main方法?需要记住的最重要的一点是,asp.net core web 应用程序最初作为控制台应用程序启...

ASP.NET Core托管模型CreateDefaultBuilder()方法

ASP.NET Core托管模型CreateDefaultBuilder()方法

2024-05-19 14:28 | 分类:编程语言 | 评论:0 次 | 浏览: 92

让我们讨论一下 createdefaultbuilder() 方法究竟对配置和设置 web 服务器的作用。从托管的角度来看,一个asp.ne...

ASP.NET&nbsp;Core基础之启动设置

ASP.NET Core基础之启动设置

2024-05-19 14:28 | 分类:编程语言 | 评论:0 次 | 浏览: 84

这一章,我们了解一下launchsettings.json的作用。打开launchsettings.json 文件后,默认情况下,您将找到以...

Copyright © 2017-2025  代码网 保留所有权利. 粤ICP备2024248653号
站长QQ:2386932994 | 联系邮箱:2386932994@qq.com