navicat真的是一个很强大的工具!
navicat查看er图
- 打开数据库表
可以看到右下角,有三个查看选项,分别是列表、详细信息、er图表

- 点击er图表,就可以看到数据库的er图

navicat导出er图
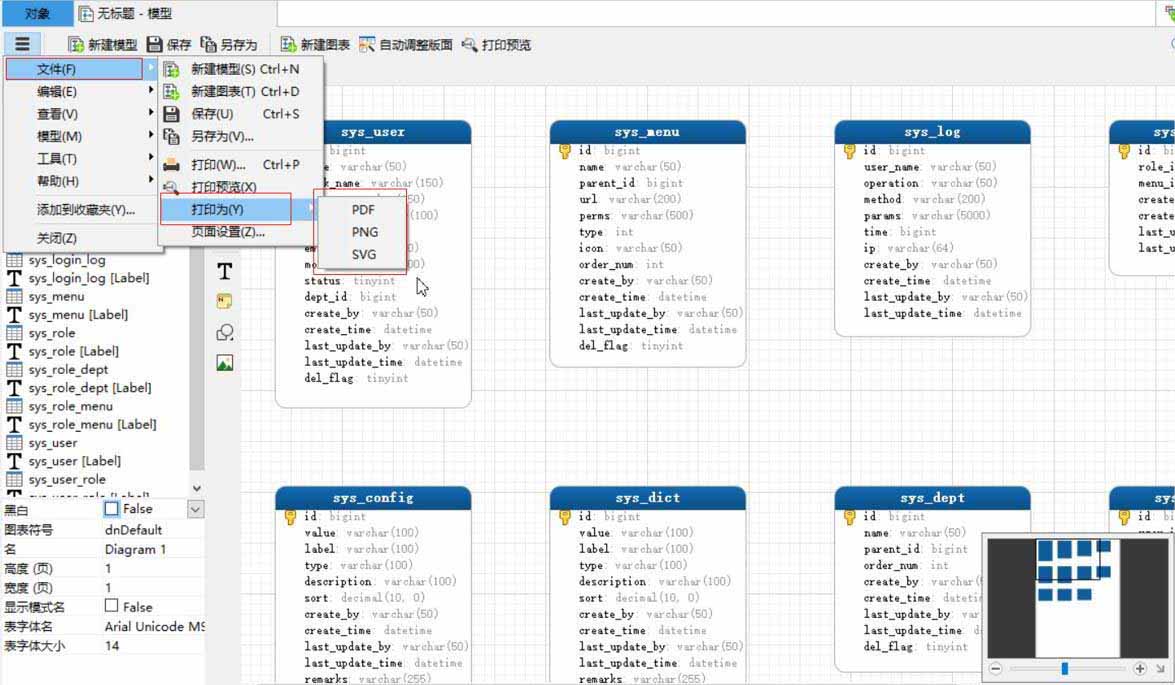
- 数据库名字上右键,可以看到逆向数据库到模型

- 文件—>打印为—>可以选择pdf、jpg、svg

- 这里选择pdf,打印的er图:

总结
以上为个人经验,希望能给大家一个参考,也希望大家多多支持代码网。
navicat真的是一个很强大的工具!
可以看到右下角,有三个查看选项,分别是列表、详细信息、er图表





以上为个人经验,希望能给大家一个参考,也希望大家多多支持代码网。
一、新建 springboot 项目核心功能与 node.js 版本完全一致:✅ redis 缓存天气数据✅ mysql 记录查询日志(ip / 浏览器 / 设备等)✅ 调用第三方…
Spring Boot整合全局异常处理器、junit、多环境、logback的过程
SpringBoot3.x与MyBatis-Plus兼容问题小结
版权声明:本文内容由互联网用户贡献,该文观点仅代表作者本人。本站仅提供信息存储服务,不拥有所有权,不承担相关法律责任。 如发现本站有涉嫌抄袭侵权/违法违规的内容, 请发送邮件至 2386932994@qq.com 举报,一经查实将立刻删除。
发表评论