案例背景介绍
在日益激烈的商业竞争中,在线dvd租赁商店的决策者都迫切地需要更加准确的战略决策信息。每个在线dvd租赁商店的数据都存储在数据库中,因此该数据库中拥有海量的数据,并不缺乏足够的信息,但是这些数据并不是战略决策需要的信息。虽然这些海量数据对于在线dvd租赁商店的运作是非常有用的,但是对于商业的战略决策和目标制定的作用是微乎其微的。
对于在线dvd租赁商店的决策者来说,他们需要从多个不同的商业角度观察数据,例如时间、电影、演员、用户等角度观察数据,并进行相关的分析得出决策,但是数据库中的数据不适合从多个角度进行分析,无法得出战略决策。然而,数据仓库支持复杂的分析操作,侧重于决策支持,并且还提供直观易懂的查询结果,因此我们需要基于数据库sakila创建一个dvd租赁商店数据仓库,并将sakila数据库中的数据加载到数据仓库中,便于在线dvd租赁商店的决策者对数据进行分析得出商业决策。
数据仓库的架构模型
数据仓库sakila_dw的架构模型是一个星型模型,其中dim_film表、dim_customer表、dim_actor表、dim_store表、dim_staff表、dim_date表以及dim_time表均为维度表;fact_rental表为事实表。
数据库sakila介绍
数据库sakila中一共含有十六张数据表,分别是actor(演员)表、address(地址)表、category(类别)表、city(城市)表、country(国家)表、customer(顾客)表、film(电影)表、film_actor(演员所属电影)表、film_category(电影所属的类别)表、film_text(电影描述)表、inventory(库存)表、language(语言)表、payment(付款)表、rental(租赁)表、staff(工作人员)表以及store(商店)表。
数据库sakila中数据表之间的关系:

构建dvd租赁商店数据仓库
我们基于数据库sakila构建一个星型模型的dvd租赁商店数据仓库,并命名为sakila_dw。数据仓库sakila_dw中的事实表fact_rental是根据数据库sakila中的数据表rental创建的;维度表是根据数据表sakila中数据表的分类创建的,即从人员、时间、地点以及事件四个角度进行创建数据仓库sakila_dw的维度表,具体如下:
从人员角度角度创建维度表dim_customer和维度表dim_staff,分别表示租赁业务中的客户和员工;从时间角度创建维度表dim_date和维度表dim_time,用于记录所有dvd的租赁时间和归还时间;从地点角度创建维度表dim_store,用于记录dvd光盘是从哪个商店租赁的;从事件角度创建维度表dim_actor和维度表dim_film,其中维度表dim_actor用于记录演员的基本信息,维度表dim_film用于记录电影的基本信息。由于电影是租赁和归还的实际对象,因此维度表dim_film应与事实表fact_rental关联。一部电影是由多位演员出演,所以会有桥接表dim_film_actor_bridge,该表将电影与演员相关联。
数据仓库sakila_dw中的每个维度表(dim_date和dim_time除外)都对应着数据库sakila中某个数据表,例如维度表dim_store对应着数据表store、维度表dim_actor对应着数据表actor。
加载日期数据至日期维度表
通过kettle工具加载日期数据至dim_date日期维度表。
1.打开kettle工具,创建转换
使用kettle工具,创建一个转换,并添加生成记录控件、增加序列控件、javascript代码控件、表输出控件以及hop跳连接线,具体如图所示。

2.配置生成记录控件
在“限制”处添加生成的日期,默认为10,这里改为3650,即生成10年的日期(10*365);在“字段”框添加字段language(语言)、country_code(国家码)、initial_date(初始化的日期),对生成的日期进行初始化,具体如图所示。
3.配置增加序列控件
双击“增加序列”控件,进入“增加序列”配置界面,并在“值的名称”处将valuename改为daysequence,即增加一列日期字段,后续用于改变“生成记录”控件生成的日期,如图所示。

4.配置javascript控件
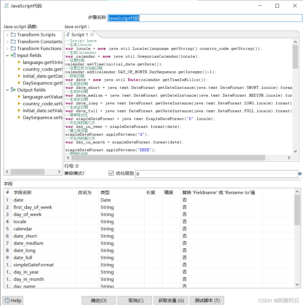
双击“javascript”控件,进入“javascript”配置界面,勾选“兼容模式?”处的复选框,使得javascript代码控件的兼容性更强;在java script代码框中编写代码(代码见下)。单击【获取变量】按钮,将代码中定义的变量添加至字段框中。 “javascript代码”控件的具体配置效果如图所示,单击【确定】按钮,完成“javascript代码”控件的配置。
注意:key_data的长度要限定,不然会报错。

//script here
//生成locale
var locale = new java.util.locale(language.getstring(),country_code.getstring());
//生成calendar
var calendar = new java.util.gregoriancalendar(locale);
//设置时间
calendar.settime(initial_date.getdate());
//设置日历为当前日期
calendar.add(calendar.day_of_month,daysequence.getinteger()-1);
//获取日期
var date = new java.util.date(calendar.gettimeinmillis());
//生成短日期
var date_short = java.text.dateformat.getdateinstance(java.text.dateformat.short,locale).format(date);
//生成中日期
var date_medium = java.text.dateformat.getdateinstance(java.text.dateformat.medium,locale).format(date);
//生成长日期
var date_long = java.text.dateformat.getdateinstance(java.text.dateformat.long,locale).format(date);
//生成全日期
var date_full = java.text.dateformat.getdateinstance(java.text.dateformat.full,locale).format(date);
//简单格式化
var simpledateformat = java.text.simpledateformat("d",locale);
//天在年的第几天
var day_in_year = simpledateformat.format(date);
//建立格式器
simpledateformat.applypattern("d");
//天在月的第几天
var day_in_month = simpledateformat.format(date);
simpledateformat.applypattern("eeee");
//星期的名称
var day_name = simpledateformat.format(date);
simpledateformat.applypattern("e");
//星期的缩写
var day_abbreviation = simpledateformat.format(date);
simpledateformat.applypattern("ww");
//一年的第几周
var week_in_year = simpledateformat.format(date);
simpledateformat.applypattern("w");
//一月的第几周
var week_in_month = simpledateformat.format(date);
simpledateformat.applypattern("mm");
//月份
var month_number = simpledateformat.format(date);
simpledateformat.applypattern("mmmm");
//月的名称
var month_name = simpledateformat.format(date);
simpledateformat.applypattern("mmm");
//月的缩写
var month_abbreviation = simpledateformat.format(date);
simpledateformat.applypattern("yy");
//两位的年
var year2 = simpledateformat.format(date);
simpledateformat.applypattern("yyyy");
//四位的年
var year4 = simpledateformat.format(date);
//季度名称
var quarter_name = "q";
//季度
var quarter_number;
switch(parseint(month_number)){
case 1:case 2:case 3:quarter_number = "1";break;
case 4:case 5:case 6:quarter_number = "2";break;
case 7:case 8:case 9:quarter_number = "3";break;
case 10:case 11:case 12:quarter_number = "4";break;
}
quarter_name += quarter_number;
//定义常量
var yes = "yes";
var no = "no";
//获取周的第一天
var first_day_of_week = calendar.getfirstdayofweek();
var day_of_week = java.util.calendar.day_of_week;
//判断是否为周的第一天
var is_first_day_in_week;
if(first_day_of_week == calendar.get(day_of_week)){
is_first_day_in_week = yes;
}else{
is_first_day_in_week = no;
}
//日历的下一天
calendar.add(calendar.day_of_month,1);
//获取下一天
var next_day = new java.util.date(calendar.gettimeinmillis());
//判断是否周的最后一天
var is_last_day_in_week;
if(first_day_of_week == calendar.get(day_of_week)){
is_last_day_in_week = yes;
}else{
is_last_day_in_week = no;
}
//判断是否为月的第一天
var is_first_day_in_month;
if(day_in_month == 1){
is_first_day_in_month = yes;
}else{
is_first_day_in_month = no;
}
//判断是否为月的最后一天
var is_last_day_in_month;
if(java.text.simpledateformat("d",locale).format(next_day)==1){
is_last_day_in_month = yes;
}else{
is_last_day_in_month = no;
}
//年_季度
var year_quarter = year4 + "-" + quarter_name;
//年_月份
var year_month_number = year4 + "-" + month_number;
//年_月缩写
var year_month_abbreviation = year4 + "-" + month_abbreviation;
//日期代理剑(唯一键)
var date_key = year4 + month_number + (day_in_month<10?"0":"") + day_in_month;
5.配置表输出控件
单击目标表右侧的【浏览】按钮,选择输出的目标表,即维度表dim_date;勾选“指定数据库字段”的复选框,用于将维度表字段与javascript控件流中的变量字段进行匹配如图所示。

单击【输入字段映射】按钮,弹出“映射匹配”对话框,依次选中“源字段”选项框的字段和“目标字段”选项框的字段,再单击【add】按钮,将一对映射字段添加至“映射”选项框中。
注意要按照图中一一对应。

单击映射匹配对话框的【确定】按钮,“表输出”界面最终显示的效果如图所示,单击【确定】按钮,完成“表输出”控件的配置。

6.运行转换
通过sqlyog工具,查看数据表dim_date已成功插入3650条日期数据,查看结果如图所示(这里只截取了部分数据)。

加载时间数据至时间维度表
通过kettle工具加载时间数据至日期维度表dim_time。
1.打开kettle工具,创建转换
使用kettle工具,创建一个转换,并添加生成记录控件、增加序列控件、javascript代码控件、记录关联(笛卡尔输出)控件、表输出控件以及hop跳连接线,具体如图所示。

2. 配置生成记录控件

3.配置增加序列控件

4. 配置javascript代码控件
双击“javascript代码”控件,进入“javascript代码”界面,勾选“兼容模式?”处的复选框,使得javascript代码控件的兼容性更强;在java script代码框中编写代码;单击【获取变量】按钮,将代码中定义的变量添加至字段框。javascript代码控件的配置如图所示。

5.配置生成记录2控件
双击“生成记录2”控件,进入“生成记录”界面,在“限制”后的文本框添加60表示生成60条数据(60分钟从0分开始至59分结束共60条数据);在“字段”框添加生成字段的名称、字段类型及默认值为0,如图所示。

6. 配置增加序列2控件
双击“增加序列2”控件,进入“增加序列2”界面,将“值的名称”处将valuename改为minutes,即增加一列分钟字段,用于记录分钟数,在起始值后的文本框内将默认值1修改为0,表示从0开始生成60条数据(上一步“生成记录2”控件限制了条数),即生成数据为0-59,如图所示。

7. 配置生成记录3控件
双击“生成记录3”控件,进入“生成记录”界面,在“限制”后的文本框添加60,表示生成60条数据(即60秒钟从0秒开始至59秒结束共60条数据);在“字段”框添加生成字段的名称、字段类型及默认值为0,如图所示。

8. 配置增加序列3控件
双击“增加序列3”控件,进入“增加序列3”界面,将“值的名称”处将valuename改为minutes,即增加一列秒字段,用于记录秒数,在起始值后的文本框内将默认值1修改为0,表示从0开始生成60条数据(上一步骤中“生成记录3”控件限制了条数),即生成数据为0-59,如图所示。

9.配置javascript代码2控件
双击“javascript代码2”控件,进入“javascript代码2”界面,勾选“兼容模式?”处的复选框,使得javascript代码2控件的兼容性更强;在java script代码框中编写代码;单击【获取变量】按钮,将代码中定义的变量添加至字段框。javascript代码2控件的配置,如图所示。

10.配置表输出控件

11. 运行转换

12.查看数据表dim_time中的数据
通过sqlyog工具,查看数据表dim_time是否已成功插入86400条时间数据,查看结果如图所示(这里只截取了部分数据)。

加载员工数据至员工维度表
通过kettle工具加载员工数据至员工维度表dim_staff。
1.打开kettle工具,创建转换
使用kettle工具,创建一个转换,并添加表输入控件、字段选择控件、值映射控件、维度查询/更新控件以及hop跳连接线,具体如图所示。

2.配置表输入控件
在sql框中编写sql语句,用于获取字段staff_last_update中的最大值,将该值替换为”1970-01-01 00:00:00”并赋值给临时字段max_dim_staff_last_update;单击“预览”按钮,查看临时字段max_dim_staff_last_update是否将默认值设置为“1970-01-01 00:00:00”,如图所示。

3.配置表输入2控件
在sql框中编写sql语句,用于获取sakila数据库中staff数据表中的最新数据,如图所示。
4. 配置字段选择控件
双击“字段选择”控件,进入“选择/改名值”界面,在“元数据”选项卡的“需要改变元数据的字段”处添加字段active,由于数据仓库sakila_dw中字段staff_active的数据类型为char类型,因此,我们需要将数据表staff中字段active的数据类型改为string类型,如图所示。

5. 配置值映射控件
双击“值映射”控件,进入“值映射”界面,在“使用的字段名”处的下拉框选择字段active;在“字段值”框中,添加源值和目标值,这里是将y替换成yes,将n替换成no,如图所示。

6. 配置维度查询/更新控件

7.运行转换

8. 查看数据表dim_staff中的数据

加载用户数据至用户维度表
通过kettle工具加载用户数据至用户维度表dim_customer。
1.打开kettle工具,创建转换
使用kettle工具,创建一个转换,并添加表输入控件、映射控件、字段选择控件、值映射控件、维度查询/更新控件以及hop跳连接线,具体如图所示。

2.配置表输入控件

3.配置表输入2控件

4. 打开kettle工具,新建转换
使用kettle工具,创建一个转换(该转换为上个转换的子转换),并添加映射输入规范控件、数据库查询控件、过滤记录控件、javascript代码控件、字段选择控件以及hop跳连接线,如图所示。

5.配置映射输入规范控件
双击“映射输入规范”控件,进入“mapping input specification”界面,并添加映射的字段“address_id”,该字段为传递的参数(由于转换load_dim_customer中表输入2控件流获取的字段address_id,用于查询用户的地址信息,而后续数据仓库的维度表数据也需要用户的地址信息,因此这里将字段address_id作为传递的参数),添加完毕后单击【确定】按钮,完成“映射输入规范”控件的配置,如图所示。

6.配置数据库查询控件

7.配置数据库查询2控件

8.配置数据库3控件

9.配置过滤记录控件

10.配置javascript代码控件
双击“javascript代码”控件,进入“javascript代码”配置界面,勾选“兼容模式?”处的复选框,使得javascript代码控件的兼容性更强;在java script代码框中编写代码,如图所示。
11.配置字段选择控件

12.配置映射控件
双击“映射”控件,进入“映射”界面,单击“转换”选项卡处的【browser】按钮,选择添加转换fetch_address,用于获取用户的地址信息,如图所示。

13.配置字段选择控件
双击步骤1中的“字段选择”控件,进入“选择/改名值”界面,在“元数据”选项卡的“需要改变元数据的字段”处添加字段active,由于数据表customer中字段active的类型为tinyint,因此需要将字段active的类型改为string,与维度表dim_customer中字段customer_active的类型相对应,如图所示。

14.配置值映射控件
双击步骤1中的“值映射”控件,进入“值映射”界面,在“使用的字段名”处的下拉框选择字段active;在“字段值”框中,添加源值和目标值,由于数据表customer中字段active的值为1和0,对应的是y和n,这里将y替换成yes,将n替换成no,如图所示。

15.配置维度查询/更新控件

16.运行转换

17.查看数据表dim_customer中的数据

加载商店数据至商店维度表
通过kettle工具加载商店数据至商店维度表dim_store。
1.打开kettle工具,创建转换
使用kettle工具,创建一个转换,并添加表输入控件、映射控件、数据库查询控件、维度查询/更新控件以及hop跳连接线,具体如图所示。

2.配置表输入控件

3.配置表输入2控件

4. 配置映射控件

5.配置数据库查询控件

6.配置维度查询/更新控件
单击【浏览】按钮,选择输出的目标表,即维度表dim_store;在“关键字”选项卡处添加关键字字段store_id,用于指定维度表字段和流字段的比较条件;在“字段”选项卡处添加查询/更新字段,用于指定维度表字段store_id和流字段store_id数据一致需要更新的字段,;在“代理关键字段”处的下拉框中选择store_key为代理关键字段,并指定“创建代理键”是使用自增字段;在“version字段”处的下拉框中选择store_version_number;在“stream日期字段”处的下拉框中选择last_update;在“开始日期字段”处的下拉框中选择store_valid_from;在“截止日期字段”处的下拉框中选择store_valid_through,如图所示。

7.运行转换

8.查看数据表dim_store中的数据
通过sqlyog工具,查看数据表dim_store是否已成功插入商店数据,查看结果如图所示。

加载演员数据至演员维度表
通过kettle工具加载演员数据至演员维度表dim_actor。
1.打开kettle工具,创建转换
使用kettle工具,创建一个转换,并添加表输入控件、插入/更新控件以及hop跳连接线,具体如图所示。

2. 配置表输入控件

3.配置表输入2控件

4.配置插入/更新控件

5.运行转换

6.查看数据表dim_actor中的数据
通过sqlyog工具,查看数据表dim_actor是否已成功插入演员数据,查看结果,如图所示。

加载电影数据至电影维度表
通过kettle工具加载电影数据至维度表dim_film。
1.打开kettle工具,创建转换
使用kettle工具,创建一个转换,并添加表输入控件、数据库查询控件、值映射控件、列拆分为多行控件、增加常量控件、列转行控件、计算器控件、数据库连接控件、联合查询/更新控件、分组控件、流查询控件、插入/更新控件以及hop跳连接线,如图所示。

2.配置表输入控件

3.配置表输入2控件

4.配置数据库查询控件

5.配置数据库查询2控件

6.配置值映射控件
双击“值映射”控件,进入“值映射”界面,在“使用的字段名”处的下拉框选择字段rating,指定对电影级别的字段rating进行映射;在“目标字段名”处添加rating_text字段,用于存储目标值;在“字段值”框中,添加源值和目标值,其中,源值为g(大众级,所有年龄的观众均可观看)、pg(普通级,建议在父母的陪伴下观看)、pg-13(普通级,但不适于13岁以下儿童,需要父母陪同观看)、r(限制级,17岁以下必须由父母或者监护陪伴才能观看)、nc-17(禁止17岁或者以下观众观看),这些均为美国电影分级级别的简称,对应的全称目标值为general audiences、parental guidance suggested、parents strongly cautioned、restricted、no one under 17 admitted,值映射控件的配置,具体如图所示。

7.配置列拆分为多行控件
双击 “列拆分为多行”控件,进入“列拆分为多行”界面,由于special_features字段表示的是电影的特点,而电影的特点有多个,因此要进行拆分;在“要拆分的字段”处的下拉框选择要拆分的字段special_features;在“分隔符”处指定分隔符;在“新字段名”框中,添加新的字段名,用于存放利用分隔符分割后得数据,如图所示。

8.配置增加常量控件
双击“增加常量”控件,进入“增加常量”配置界面,在字段框中添加常量字段yes和no,并指定值为yes和no,用于后续判断某电影是否有预告片、是否有评论、是否删减片段以及是否有幕后等内容,有则用yes标识,反之用no标识。“增加常量”控件的配置,如图所示。

9.配置列转行控件
双击“列转行”控件,进入“列转行”界面,在“关键字段”处的下拉框中选择关键字段special_feature,由于字段special_feature中包含一个或多个内容,因此需要对字段special_feature进行列转行操作;在“构成分组的字段”框中添加分组字段;在“目标字段框”中添加目标字段,如图所示。

10. 配置计算器控件
双击“计算器”控件,进入“计算器”界面,在“字段”处,添加新字段,用于存储将列转行控件流中的字段special_feature字段的null值替换成no的数据,如图所示。

11.配置数据库连接控件

12. 配置数据库查询3控件

13. 配置增加常量2控件

14. 配置列转行2控件

15.配置计算器2控件

16.配置联合查询/更新控件

17. 配置数据库连接2控件

18. 配置数据库查询4控件

19. 配置分组控件

20.配置计算器3控件

21.配置流查询控件

22. 配置插入/更新控件

23.运行转换

24.查看数据表dim_film和数据表dim_film_actor_bridge中的数据
通过sqlyog工具,查看数据表dim_film和数据表dim_film_actor_bridge是否已成功插入数据,查看结果如图所示(这里只展示部分数据)。

数据表dim_film

数据表dim_film_actor_bridge
加载租赁数据至租赁事实表
通过kettle工具加载租赁数据至租赁事实表fact_rental。
1.打开kettle工具,创建转换
使用kettle工具,创建一个转换,并添加表输入控件、字段选择控件、过滤记录控件、计算器控件、增加常量控件、数据库查询控件、维度查询/更新控件、插入/更新控件以及hop跳连接线,如图所示。

2.配置表输入控件

3.配置表输入2控件

4.配置字段选择控件

5.配置过滤记录控件

6.配置计算器控件

7.配置增加常量控件

8.配置数据库查询控件

9.配置数据库查询2控件

10.配置维度查询/更新控件

11.配置维度查询/更新2控件

12.配置维度查询/更新3控件

13. 配置增加常量2控件

14.配置插入/更新控件

15.运行转换

16. 查看事实表fact_rental中的数据
通过sqlyog工具,查看事实表fact_rental是否已成功插入数据,查看结果如图所示(这里只展示部分数据)。

加载数据库sakila中的数据至数据仓库sakila_dw
通过kettle工具将前面小节创建的转换整合成一个整体,用于定时操作dvd租赁商店的数据仓库。
1.打开kettle工具,创建转换

2.配置转换控件

3.配置转换2控件

4.配置转换3控件

5.配置转换4控件

6.配置转换5控件

7.配置转换6控件

8.配置发送邮件控件
9.配置发送邮件2控件
10.运行作业
发表评论