众所周知,windows系统中自带有许多实用的功能,最近有不少用户发现usb设备无法识别的情况,但不清楚具体如何操作,其实方法非常简单,下面就一起来看看windows系统解决usb设备无法识别的操作方法吧!

win11系统的操作方法:
1、桌面【右键】点击此电脑,在打开的菜单项中,选择【管理】。然后左侧点击【设备管理器】;


2、设备管理器窗口中,点击展开【通用串行总线控制器】;

3、找到无法识别的usb设备,并【右键】点击它,在打开的菜单项中,选择【禁用设备】;

4、弹出提示框中,点击【是】,再【右键】点击该设备,在打开的菜单项中,选择【启用设备】,最后重新插入usb设备即可;


方法二:
1、桌面右键点击【此电脑】,在打开的菜单项中,选择【管理】;

2、计算机管理窗口,左侧点击【设备管理器】;

3、右侧找到并点击展开【通用串行总线控制器】,选择无法识别usb设备的【usb接口】,并点击【右键】,在打开的菜单项中,选择【卸载设备】;
注意:如果不确定是哪个接口的话,可以一个个试

4、卸载设备窗口,点击【卸载】;

5、卸载完成后,需要重新插入usb设备,再返回到设备管理器,找到并【右键】点击通用串行总线控制器,在打开的选项中,选择【扫描检测硬件改动】就可以了;

如果通用串行总线控制器的驱动出现了问题,可以使用驱动总裁,重新安装或更新!

win10系统的操作方法:
1、按 win + s 组合键,打开搜索,然后在输入框中,输入设备管理器,然后点击系统给出的最佳匹配设备管理器控制面板。设备管理器窗口中,点击展开通用串行总线控制器;


2、找到出现问题的usb设备,并右键点击它,在打开的菜单项中,选择禁用设备;

3、弹出提示框中,点击是,再右键点击该设备,在打开的菜单项中,选择启用设备,最后重新插入usb设备即可;


win7系统的操作方法:
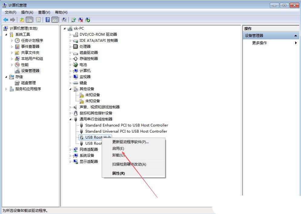
1、首先,右键点击桌面的“此电脑”图标,选择打开“管理”界面。

2、然后左侧点击【设备管理器】设备管理器窗口中,点击展开【通用串行总线控制器】;

3、然后,右键点击其中任意一个“usb root hub”,选择“禁用”该设备。

4、此时,在弹出提示框中,点击选择【是】。

5、最后,再右键点击此设备,选择“启用”,重新插入usb设备即可;

其他原因解决办法
1.检查物理连接:确保 usb 设备已正确插入计算机的 usb 端口,尝试重新插拔。如果使用了 usb 扩展坞或集线器,试试直接将设备连接到主机 usb 端口。同时,检查 usb 设备的电源状态,看看外接硬盘是否已连接电源适配器。
2.更换 usb 端口:可能是某特定的 usb 端口可能存在问题,导致设备无法被识别。尝试连接设备到其他可用的 usb 端口上,观察是否能够识别。
3.查看设备管理器状态:按下 win + x 键,选择 “设备管理器”,展开 “通用串行总线控制器” 类别,查找是否有黄色感叹号标记的设备,如果有,说明可能存在驱动程序或硬件问题。
4.更新或重新安装驱动程序:在 “设备管理器” 中右键单击有问题的 usb 设备或控制器,选择 “更新驱动程序”,然后选择 “自动搜索更新的驱动程序”。如果 windows 未能找到合适的驱动程序,可访问主板或 usb 设备厂商官网下载并安装最新的驱动程序。
5.启用或禁用 usb 控制器:在 “设备管理器” 中右键单击 “通用串行总线控制器” 下的 usb 根集线器或 hub,选择 “禁用设备”,等待几秒钟后重新启用设备,再测试 usb 设备是否能被识别。
6.检查电源管理设置:打开 “设备管理器”,右键单击 “通用串行总线控制器” 下的 usb 根集线器,选择 “属性”,切换到 “电源管理” 选项卡,取消勾选 “允许计算机关闭此设备以节约电源”,点击 “确定” 保存更改。
7.重启计算机:关闭计算机电源,拔下所有 usb 设备,重启计算机后再重新插入 usb 设备,测试是否能被识别。
8.检查 usb 设备本身:将 usb 设备连接到另一台计算机上,如果在其他计算机上也无法识别,可能是设备本身故障,建议联系硬件厂商支持或进行维修。
发表评论