当前位置: 代码网 > it编程>数据库>

Redis

redis和redission分布式锁原理及区别说明

redis和redission分布式锁原理及区别说明

2025-08-12 11:59 | 分类:数据库 | 评论:0 次 | 浏览: 130

redis和redission分布式锁原理及区别我最近做租车项目,在处理分布式时用到分布式锁,我发现很多同事都在网上找分布式锁的资料,但是看...

Redis在docker上安装、启动、停止和删除操作的完整指南

2025-08-12 11:59 | 分类:数据库 | 评论:0 次 | 浏览: 140

引言redis 是一个开源的键值对存储系统,常用于缓存、消息队列等场景。docker 是一个轻量级的容器化平台,可以轻松地部署和运行各种应用...

Redis大Key(Bigkey)问题识别与解决全解析

2025-08-12 11:59 | 分类:数据库 | 评论:0 次 | 浏览: 130

一、引言在高并发场景下,redis 以极致的内存操作速度成为缓存与nosql领域的首选。但随着业务发展,大key(bigkey) 问题逐渐显...

Redis过期策略和内存淘汰策略在实际场景中的用法及说明

Redis过期策略和内存淘汰策略在实际场景中的用法及说明

2025-08-11 11:59 | 分类:数据库 | 评论:0 次 | 浏览: 122

开篇:redis内存管理的现实比喻想象一下你家的冰箱,空间有限但需要存放各种食物。有些食物有保质期(比如牛奶),有些则可以长期保存(比如罐头...

Redis中的Hash和List类型常用命令及应用分析

2025-08-09 11:59 | 分类:数据库 | 评论:0 次 | 浏览: 121

redis内存数据库中,除了基础的string类型外,hash和list也是开发中频繁使用的两种数据结构,下面详细讲解hash和list类型...

nginx配置错误日志的实现步骤

nginx配置错误日志的实现步骤

2025-08-07 19:14 | 分类:数据库 | 评论:0 次 | 浏览: 127

前言在配置nginx代理过程中,如果出现错误,需要看日志,可以把nginx日志配置出来nginx配置错误日志在nginx.conf文件中,配...

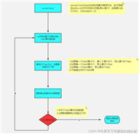
Redis和数据库双写一致性问题的解决方案

Redis和数据库双写一致性问题的解决方案

2025-08-06 11:59 | 分类:数据库 | 评论:0 次 | 浏览: 133

下面我将详细解答redis与数据库双写一致性问题,结合故事举例说明,最后用思维导图总结核心解决方案。问题解答核心问题:当同时更新redis缓...

如何向redis中写入大量的数据

2025-08-06 11:59 | 分类:数据库 | 评论:0 次 | 浏览: 135

1.编写python脚本,生成redis命令redis_info.py#!/usr/bin/pythonfor i in range(500...

对Redis中事务的理解分析

对Redis中事务的理解分析

2025-08-05 11:55 | 分类:数据库 | 评论:0 次 | 浏览: 124

样例思考1.首先连接redis服务器执行如下指令帮助命令help @transactions可以看到redis中关于事务的指令主要包含exe...

基于Redisson实现分布式系统下的接口限流

基于Redisson实现分布式系统下的接口限流

2025-08-05 11:55 | 分类:数据库 | 评论:0 次 | 浏览: 129

在高并发场景下,接口限流是保障系统稳定性的重要手段。常见的限流算法有漏桶算法、令牌桶算法等,而单机模式的限流方案在分布式集群环境下往往失效。...

redis中session会话共享的三种方案

2025-08-05 11:55 | 分类:数据库 | 评论:0 次 | 浏览: 132

在分布式系统架构中,用户请求可能被负载均衡器分发到不同的服务器节点。如果用户的第一次请求落在服务器a并创建了session,而第二次请求被路...

Redis集群设置密码访问的实现

2025-08-04 19:14 | 分类:数据库 | 评论:0 次 | 浏览: 134

一、背景1.1 主机位置假定redis集群服务部署在:111.111.111.111 主机上1.2 伪分布式-配置文件位置配置文件路径:[r...

Redis哨兵Sentinel的具体使用

2025-08-04 11:59 | 分类:数据库 | 评论:0 次 | 浏览: 118

主从架构和mysql的主从复制一样,无法实现master和slave角色的自动切换,即当master出现故障时, 不能实现自动的将一个sla...

使用Redis快速实现共享Session登录的详细步骤

2025-08-03 11:59 | 分类:数据库 | 评论:0 次 | 浏览: 139

前言在web开发中,session通常用于存储用户的会话信息,允许用户在多个页面之间保持登录状态。然而,在分布式架构中,如果有多个应用服务器...

批量导入txt数据到的redis过程

2025-08-02 19:14 | 分类:数据库 | 评论:0 次 | 浏览: 141

批量导入txt数据到redis把redis命令按一条 一行写到txt中[root@localhost ~]# cat test_redisc...

redis通用配置类的使用详解

redis通用配置类的使用详解

2025-08-02 19:14 | 分类:数据库 | 评论:0 次 | 浏览: 128

redis通用配置类作用 处理springboot使用 redistemplate过程中的编码问题现象如下,看数据的时候不方便所以添加一下的...

Ubuntu查看文件最后更新时间的全面指南

2025-07-31 11:59 | 分类:数据库 | 评论:0 次 | 浏览: 125

引言在linux系统中,文件的时间戳管理是系统管理和开发调试中的基础但关键的操作。ubuntu作为最流行的linux发行版之一,提供了多种灵...

Redis修改密码的实现方式

Redis修改密码的实现方式

2025-07-31 11:59 | 分类:数据库 | 评论:0 次 | 浏览: 132

redis修改密码一开始自己使用redis一直没有使用密码,后来在项目中要求配置密码,每次都是在命令中修改,单重启后悔失效。后来通过配置文件...

Redis设置永久密码方式

Redis设置永久密码方式

2025-07-31 11:59 | 分类:数据库 | 评论:0 次 | 浏览: 125

1.找到redis安装目录打开redis.windows.conf2.搜索requirepassrequirepass是一个用于设置 red...

Redis客户端连接机制的实现方案

2025-07-31 11:59 | 分类:数据库 | 评论:0 次 | 浏览: 147

1. redis连接模型概述redis采用基于事件驱动的网络模型来处理客户端连接,这种设计使其能够高效地处理大量并发连接。redis的连接处...

Redis中ZSet数据结构与滑动窗口应用实现

Redis中ZSet数据结构与滑动窗口应用实现

2025-07-30 11:59 | 分类:数据库 | 评论:0 次 | 浏览: 133

redis 的 zset(有序集合) 是一种结合了 哈希表 和 跳跃表(skip list) 的混合数据结构,既能实现 o(1) 复杂度的成...

使用Redis实现API网关或单个服务的请求限流的具体代码

2025-07-30 11:59 | 分类:数据库 | 评论:0 次 | 浏览: 128

引言在微服务架构中,对 api 网关或单个服务的请求进行速率限制至关重要,以防止恶意攻击、资源滥用并确保系统的稳定性和可用性。 redis ...

Redis的数据类型解读

Redis的数据类型解读

2025-07-29 11:59 | 分类:数据库 | 评论:0 次 | 浏览: 155

string以下是基于图片中 redis string类型命令 的提取与优化整理,结合实用场景和注意事项,便于快速掌握核心用法:redis ...

Redis中的通用命令解读

Redis中的通用命令解读

2025-07-29 11:59 | 分类:数据库 | 评论:0 次 | 浏览: 128

select 0~15 切换数据库以下是基于图片中「redis通用命令」的示例讲解,结合具体场景说明每个命令的用法及注意事项:1. keys...

Redis 部署模式详解

Redis 部署模式详解

2025-07-28 11:59 | 分类:数据库 | 评论:0 次 | 浏览: 124

redis 部署模式详解redis 支持多种部署模式,主要包括单机模式(single)、哨兵模式(sentinel)、集群模式(cluste...

初始Redis概念、特性、安装使用场景

初始Redis概念、特性、安装使用场景

2025-07-28 11:59 | 分类:数据库 | 评论:0 次 | 浏览: 117

一、什么是redis?redis 是一款基于键值对(key-value)的 nosql 数据库。与多数键值对数据库不同,其值可由字符串(st...

搭建Caffeine+Redis多级缓存机制

2025-07-28 11:59 | 分类:数据库 | 评论:0 次 | 浏览: 124

本地缓存的简单实现方案有hashmap,cucurrenthashmap,成熟的本地缓存方案有guava 与 caffeine ,企业级应用...

Redis MCP 安装与配置指南

2025-07-26 11:59 | 分类:数据库 | 评论:0 次 | 浏览: 122

一、redis mcp 简介redis mcp (managed control plane) 是一个独立于 redis 服务运行的管理控制...

Redis SAVE命令不可用问题的原因和解决方案

2025-07-25 11:59 | 分类:数据库 | 评论:0 次 | 浏览: 124

遇到 err unknown command 'save' 错误表明redis 服务器配置中禁用了 save 命令。这是一个...

Redis 大Key的删除的实现策略

2025-07-25 11:59 | 分类:数据库 | 评论:0 次 | 浏览: 136

1 定义redis大key其实不是指的是key,而是指key对应的value。redis的string类型,最大可以存512mb的值,lis...

Copyright © 2017-2026  代码网 保留所有权利. 粤ICP备2024248653号
站长QQ:2386932994 | 联系邮箱:2386932994@qq.com