python post请求
post请求有4中编码方式
1.application/x-www-form-urlencoded
application/x-www-form-urlencoded是浏览器原生的form表单
提交的数据会按照key1=val1&key2=val2的格式,经过url转码,然后传输
(1)发送post请求
我们除了可以直接编写代码发送post请求,也可以使用postman来构造post请求
使用代码:
import requests
url = 'https://www.xxxxxx.com/'
# 需要注意的是content-length参数如果没有,data表单则不会随着请求被发送给服务端,且使用fiddler抓包的过程中,也无法看到data表单
headers = {
'content-type': 'application/x-www-form-urlencoded',
'content-length':'<calculated when request is sent>'
}
data = {'a': 1, 'b': 2,'c':'测试'}
result = requests.post(url, headers=headers, data=data)
print(result.content.decode('utf-8'))使用postman


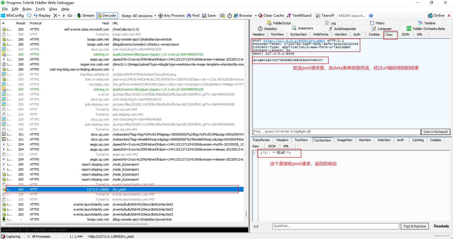
(2)截获post请求,使用fiddler

(3)接收post请求,返回响应
使用django3的版本,目录结构如下

settings的配置

主路由的配置
from django.contrib import admin
from django.urls import path, re_path, include
urlpatterns = [
path('admin/', admin.site.urls),
# 将主路由和子路由绑定
path('', include('gp_app.urls')),
]
子路由的配置
from django.urls import re_path
from . import views
urlpatterns = [
# name用于给视图命名,可以通过reverse反向解析
re_path(r'try_get/', views.get, name='get请求'),
re_path(r'try_post', views.post, name='post请求')
]
views.py的配置
from django.shortcuts import render
from django.http import httpresponse
# create your views here.
def get(request):
if request.method == 'get':
print(request.get.getlist('c'))
pass
return httpresponse("ok")
def post(request):
if request.method == 'post':
print("request.method:", request.method)
print("request.post.getlist('a'):", request.post.getlist('a'))
print("request.post.getlist('b'):", request.post.getlist('b'))
print("request.post.getlist('c'):", request.post.getlist('c'))
print("request.post:", request.post)
a = request.post.get('a', 0)
c = request.post.get('c', 0)
d = str({a: c}) # 需要注意的是,如果要使用httpresponse来返回响应,参数需要是字符串,d如果不转换成str,返回的结果就是1
return httpresponse(d)运行django之后,控制台的结果

(4)data表单使用嵌套的数据结构如何处理
情况1:使用json_dumps
postdata = {
'tid': 1'',
'data': [{'name': 'rqlx', 'value': '0', 'sword': 'attr'},{'name': 'rq1', 'value': '1', 'sword': 'attr'}],
'bindparam': 'true'
}
# 注意json.dumps转换成json格式,或许也能写成
# data = json.dumps({'postdata':{ 'tid': 1'', 'data': [{'name': 'rqlx', 'value': '0'},{'name': 'rq1', 'value': '1'}], 'bindparam': 'true'}})
# 将json.dumps放在外层
data = {
'postdata':json.dumps(postdata)
}
resp = requests.post(
url=url,
data=data,
headers=headers,
# cookies=dict_cookie, # cookie也可以用字典的形式写到headers,类似于'cookie':'xxxxxxxxxx'
timeout=240,
)情况2:使用url编码
有的时候表单提交时,需要先进行url转码,关键在于后端到底要接收什么类型的数据,如果我们不知道后端能处理的数据,有时就只能靠猜,用不同的方法尝试将表单处理成能被后端解析的格式
from urllib.parse import urlencode
data = {‘a': 1, ‘b': 2,‘c':‘测试'}
data =urlencode(data)
resp = reuquest.post(url=url,headers=headers,data=data)2.multipart/form-data
- multipart/form-data是常用来上传文件的表单
- application/json
- text/xml
总结
以上为个人经验,希望能给大家一个参考,也希望大家多多支持代码网。
发表评论