在 go 语言中,你可以使用 text/template 或 html/template 包来创建和执行模板。以下是一个基本示例,展示如何使用 go 的模板语法:
1. 导入包
import (
"os"
"text/template"
)2. 创建数据结构
定义一个数据结构,用于传递给模板:
type config struct {
name string
version string
replicas int
}3. 定义模板
创建一个模板字符串:
const tpl = `
apiversion: apps/v1
kind: deployment
metadata:
name: {{ .name }}-deployment
spec:
replicas: {{ .replicas }}
template:
metadata:
labels:
app: {{ .name }}
spec:
containers:
- name: {{ .name }}
image: "{{ .name }}:{{ .version }}"
ports:
- containerport: 8080
`4. 执行模板
使用 template.new 创建模板并执行:
package main
import (
"html/template"
"os"
)
const tpl = `
apiversion: apps/v1
kind: deployment
metadata:
name: {{ .name }}-deployment
spec:
replicas: {{ .replicas }}
template:
metadata:
labels:
app: {{ .name }}
spec:
containers:
- name: {{ .name }}
image: "{{ .name }}:{{ .version }}"
ports:
- containerport: 8080
`
type deploy struct {
name string
replicas int
version string
}
func main() {
tmpl, err := template.new("greeting").parse(tpl)
if err != nil {
panic(err)
}
data := deploy{name: "gindemo", version: "v1"}
// 执行模板,将数据填充到模板中并输出到标准输出
err = tmpl.execute(os.stdout, data)
if err != nil {
panic(err)
}
}5. 运行程序
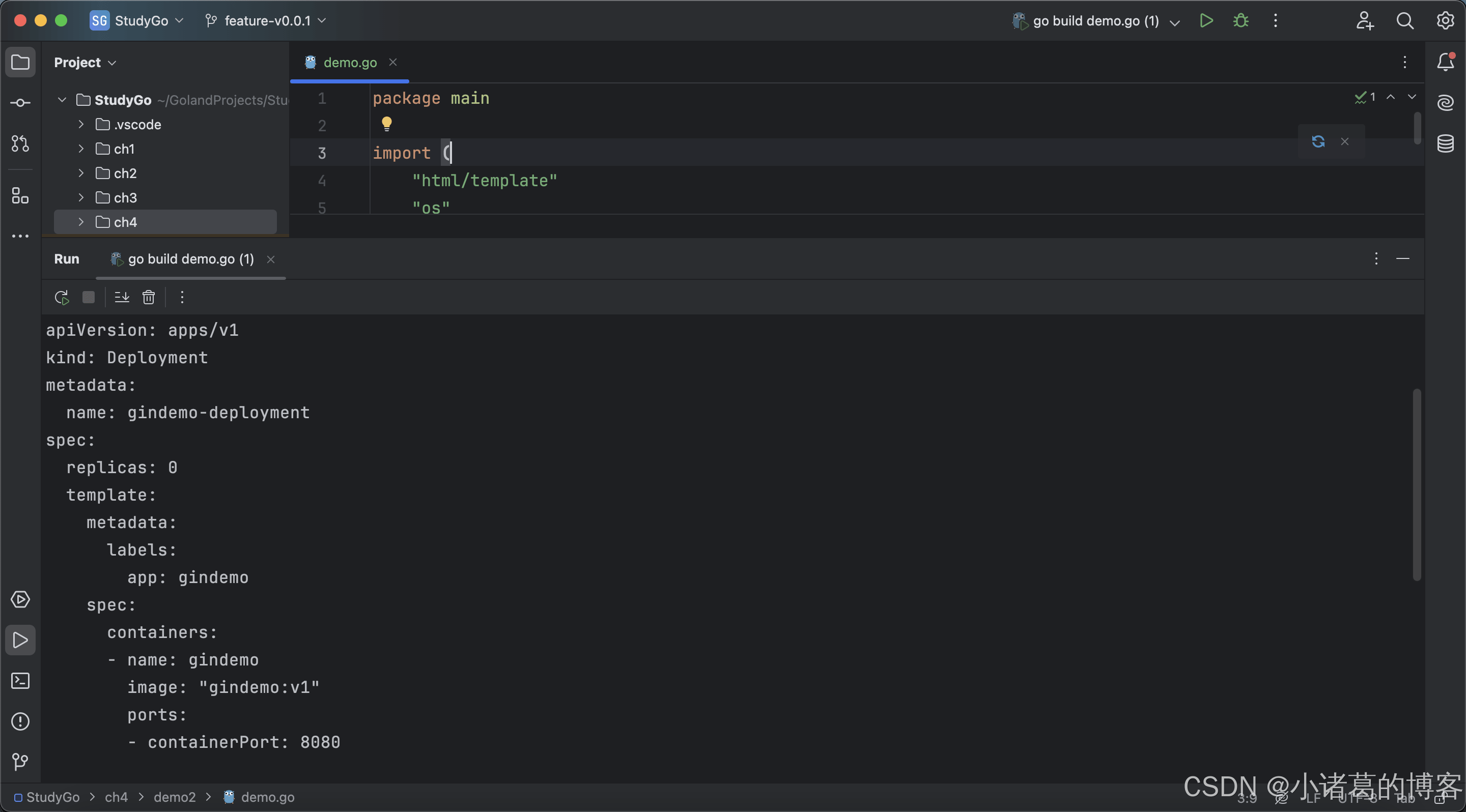
运行这个程序后,它会输出一个格式化的 yaml 配置,替换模板中的变量。

到此这篇关于go语言中的template使用的文章就介绍到这了,更多相关go语言 template使用内容请搜索代码网以前的文章或继续浏览下面的相关文章希望大家以后多多支持代码网!
发表评论