环境
mysql workbench
步骤
通过菜单栏“database”
选择“reverse engineer…”,输入连接信息,并一路next;

选择要生成er图的数据库

一路next,最后excute和close
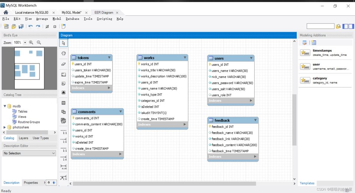
可以看到,在err diagram区域多了一张图,点击它,就看到了自己想要的er图了:

导出到图片

总结
以上为个人经验,希望能给大家一个参考,也希望大家多多支持代码网。
mysql workbench
选择“reverse engineer…”,输入连接信息,并一路next;


可以看到,在err diagram区域多了一张图,点击它,就看到了自己想要的er图了:


以上为个人经验,希望能给大家一个参考,也希望大家多多支持代码网。
mysql workbench是一款专为mysql设计的er/数据库建模工具,它是著名的数据库设计工具dbdesigne4的继任者,可以通过mysql workbench设计和创建…
生成er图1、打开数据库2、点击右下角,可以查看er图中间的连接线就是外键关系3、右键点击数据库,选择逆向数据库到模型4、点击左上角文件,导出生成pdm1、右键数据库,转储sql文…
mysql的expire_logs_days参数引发的问题及解决
版权声明:本文内容由互联网用户贡献,该文观点仅代表作者本人。本站仅提供信息存储服务,不拥有所有权,不承担相关法律责任。 如发现本站有涉嫌抄袭侵权/违法违规的内容, 请发送邮件至 2386932994@qq.com 举报,一经查实将立刻删除。
发表评论