当前位置: 代码网 > 快讯>

创业分享

为什么很多美工想转行做客服?

2024-08-19 15:46 | 分类:创业分享 | 评论:0 次 | 浏览: 171

在当今社会,职业选择的多样性为个人提供了广阔的发展空间。然而,我们也发现了一个有趣的现象:许多从事美工工作的人开始考虑转行做客服。这一现象背...

淘宝客服要收款码可以给吗?安全吗?

2024-08-19 15:46 | 分类:创业分享 | 评论:0 次 | 浏览: 206

在网络购物日益普及的今天,淘宝作为中国最大的电商平台,其客服团队在解决用户问题和提供帮助方面扮演着重要角色。然而,近期有用户反映,在与淘宝客...

淘宝客服恶意拉黑可以举报吗?有用吗?

2024-08-19 15:46 | 分类:创业分享 | 评论:0 次 | 浏览: 198

在网络购物日益普及的今天,淘宝作为国内最大的电商平台,其客服服务质量直接影响着消费者的购物体验。然而,有时候消费者可能会遇到一些不愉快的情况...

拼多多快递代收点怎样加盟代理?需要多少费用?

拼多多快递代收点怎样加盟代理?需要多少费用?

2024-08-19 15:46 | 分类:创业分享 | 评论:0 次 | 浏览: 210

拼多多作为中国知名的电商平台,近年来发展迅速,吸引了大量用户。随着业务的扩展,拼多多也推出了快递代收点服务,为消费者提供了更加便捷的快递服务...

京东京豆1000个可以抵多少钱?在哪里兑换?

2024-08-19 15:45 | 分类:创业分享 | 评论:0 次 | 浏览: 181

京东京豆是京东平台推出的一种积分奖励机制,用户通过购物、签到、参与活动等方式获得京豆,可以在京东平台内进行兑换或抵扣现金使用。对于京豆的使用...

拼多多下单全免3单是真的吗?安不安全?

2024-08-19 15:45 | 分类:创业分享 | 评论:0 次 | 浏览: 206

在电商领域,各种促销活动层出不穷,以吸引消费者的眼球和购买欲望。拼多多作为一个以团购和社交电商为特色的平台,经常会推出各种优惠和促销活动,其...

如何淘宝申诉最有效?哪个渠道申诉最容易成功?

如何淘宝申诉最有效?哪个渠道申诉最容易成功?

2024-08-19 15:45 | 分类:创业分享 | 评论:0 次 | 浏览: 190

在网络购物日益普及的今天,淘宝作为中国最大的电商平台之一,为消费者提供了便捷的购物体验。然而,在交易过程中,难免会出现纠纷和问题,这时候就需...

考拉海购为什么便宜?是不是正品?

考拉海购为什么便宜?是不是正品?

2024-08-19 15:45 | 分类:创业分享 | 评论:0 次 | 浏览: 218

考拉海购作为中国领先的跨境电商平台,以其低廉的价格和广泛的商品种类吸引了大量消费者。那么,考拉海购为什么便宜?商品是否为正品?这些问题一直是...

淘宝快递如何谈到3元?合作的条件是什么?

淘宝快递如何谈到3元?合作的条件是什么?

2024-08-19 15:45 | 分类:创业分享 | 评论:0 次 | 浏览: 176

在电商行业,快递费用是影响利润的一个重要因素。对于淘宝卖家来说,能够将快递费用谈到3元,无疑会大大提高竞争力和利润空间。以下是一些关于如何与...

直播最差一天能挣多少钱?怎么直播挣钱?

直播最差一天能挣多少钱?怎么直播挣钱?

2024-08-19 15:44 | 分类:创业分享 | 评论:0 次 | 浏览: 156

直播作为一种新兴的互联网业态,近年来在全球范围内迅速发展,尤其在中国,直播行业更是呈现出 ** 式的增长。许多人通过直播分享生活、展示才艺、...

人活着,不懂换圈子,必将一直穷下去!

人活着,不懂换圈子,必将一直穷下去!

2024-08-05 18:40 | 分类:创业分享 | 评论:0 次 | 浏览: 100

人生在世,若想走出“穷”的阴霾,脱离“穷”的束缚,一定要学会优化自己的圈子,因为圏子决定人的未来!那么如何优化自己的圈子呢?请收藏阅读,必将...

阿里旺旺图标在哪里(旺旺logo演变历史)

2024-08-03 16:16 | 分类:创业分享 | 评论:0 次 | 浏览: 111

阿里旺旺使用规则规则类型: 线上互动类发布时间: 2014-01-27阿里旺旺用户(以下简称“用户”)使用阿里旺旺的各项行为均需遵守如下所列...

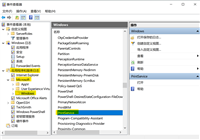
怎么查看打印机打印记录和内容(教你查打印机打印历史记录)

怎么查看打印机打印记录和内容(教你查打印机打印历史记录)

2024-08-03 16:16 | 分类:创业分享 | 评论:0 次 | 浏览: 107

“打印日志”对于找出经过您同意或不经过您同意的情况下单台计算机可能进行的打印数量很有用。windows 10中的事件查看器使您可以查看所有最...

索爱智能机有哪些(索爱手机型号历史大全)

索爱智能机有哪些(索爱手机型号历史大全)

2024-08-03 16:16 | 分类:创业分享 | 评论:0 次 | 浏览: 110

手机是科技的产物,它的更新速度很快,从之前的通信手机再到现在的智能手机,其中的技术含量差的可不是一星半点儿,更新速度快就意味着换代快,而每一...

笔记本ddr4内存是什么意思(ddr4内存价格历史统计)

笔记本ddr4内存是什么意思(ddr4内存价格历史统计)

2024-08-03 16:15 | 分类:创业分享 | 评论:0 次 | 浏览: 166

ddr4是电脑爱好者讨论的一个热门话题,随着ddr4内存的流行,它成为了新平台装机用户的首选。不过,还有不少朋友可能还不知道ddr4是什么意...

手机如何清除历史记录(一键清空所有历史记录)

手机如何清除历史记录(一键清空所有历史记录)

2024-08-03 16:15 | 分类:创业分享 | 评论:0 次 | 浏览: 105

在windows 10 1803版更新中,微软在windows操作系统中引入了时间线功能,它可以跟踪电脑上的所有应用、文件和活动,并帮助用户...

mysql误删表恢复数据(navicat查看历史sql)

mysql误删表恢复数据(navicat查看历史sql)

2024-08-03 16:15 | 分类:创业分享 | 评论:0 次 | 浏览: 106

很多面试后端研发的同学都曾经被面试官问:在开发过程如果是手表里的数据修改错误或者误删了,该怎么办?第一步:保证 mysql 已经开启binl...

excel数据丢失如何恢复(教你excel找回历史文档)

excel数据丢失如何恢复(教你excel找回历史文档)

2024-08-03 16:15 | 分类:创业分享 | 评论:0 次 | 浏览: 117

制作表格应该是办公室工作人员必做的工作之一了,对于人员的招牌来说,这也是必须要考察的项目,不过制作表格虽然不是很难,但是有的时候,咱们也难免...

erp定义及演变历史(物流erp管理系统品牌推荐)

erp定义及演变历史(物流erp管理系统品牌推荐)

2024-08-03 16:15 | 分类:创业分享 | 评论:0 次 | 浏览: 114

我们经常听到很多企业会花重金购买适合企业的erp、oa和crm系统,使得公司的管理运营更加高效有序,节省公司运营成本,带来更大的经济效益,但...

ie浏览器将退出历史,全线改用 Microsoft Edge

ie浏览器将退出历史,全线改用 Microsoft Edge

2024-08-03 16:14 | 分类:创业分享 | 评论:0 次 | 浏览: 127

在超过 25 年后,微软终于要在明年退役 ie 浏览器(internet explorer)。再见了,ie 浏览器!当地时间 5 月 19 ...

互联网的发展历史和未来趋势(全球互联网前景分析)

互联网的发展历史和未来趋势(全球互联网前景分析)

2024-08-03 16:14 | 分类:创业分享 | 评论:0 次 | 浏览: 113

自上世纪90年代以来,伴随着后冷战时代的降临,以美国为引领的信息化数字化浪潮席卷全球经济。作为发展中大国,中国在改革开放初期以博弈式融合的战...

dvd player是什么意思(dvd文件播放器黑历史)

dvd player是什么意思(dvd文件播放器黑历史)

2024-08-03 16:14 | 分类:创业分享 | 评论:0 次 | 浏览: 117

windows拥有10亿用户,对于微软来说,想增收赚钱,手段实在太多,不妨来看下面这个例子。据外媒报道,windows 10发布之后,微软在...

adobe flashplayer弹窗如何关闭(flash浏览器历史回顾)

adobe flashplayer弹窗如何关闭(flash浏览器历史回顾)

2024-08-03 16:14 | 分类:创业分享 | 评论:0 次 | 浏览: 163

除了国内之外,adobe 的 flash player 走到了生命的终点。早在 2017 年,adobe 就宣布今天(1 月 1 日)正式结...

word恢复历史文档怎么恢复(恢复查看历史记录)

word恢复历史文档怎么恢复(恢复查看历史记录)

2024-08-03 16:14 | 分类:创业分享 | 评论:0 次 | 浏览: 112

前几天因系统升级提示重启电脑,正好脖子酸痛想休息,于是在忘记保存word的情况下,我,强行重启了电脑,悔恨性的一幕就此发生!于是我默默打开手...

coreldraw图层在哪里(详解coreldraw历史记录)

coreldraw图层在哪里(详解coreldraw历史记录)

2024-08-03 16:14 | 分类:创业分享 | 评论:0 次 | 浏览: 105

在编辑多个对象时,时常需要将图形页面中的对象整齐地、有条理地和美观地排列和组织起来。这就用到对齐、分布、顺序、锁定等工具或命令。1、对齐对象...

cad找回文件爱你恢复命令(找回cad历史文件的方法)

cad找回文件爱你恢复命令(找回cad历史文件的方法)

2024-08-03 16:13 | 分类:创业分享 | 评论:0 次 | 浏览: 136

相信每一个人在使用cad的过程中,都会遇到这样一种情况,我们辛辛苦苦、绞尽脑汁画了几个小时的cad图纸,终于要接近尾声了,结果cad给我们来...

人民币代号符号是什么意思(人民币符号及历史由来)

人民币代号符号是什么意思(人民币符号及历史由来)

2024-08-03 16:13 | 分类:创业分享 | 评论:0 次 | 浏览: 117

都知道,人民币符号像一个字母“y”,那么到底下面是一个横还是两个横呢?据维基百科的解释是:中国大陆早期多使用一道水平线,现时则多使用两道水平...

互联网历史及发展趋势(互联网进展及演变史)

互联网历史及发展趋势(互联网进展及演变史)

2024-08-03 16:12 | 分类:创业分享 | 评论:0 次 | 浏览: 111

从互联网历史进程二十年,看科技、灾难、政策诸因造就的时代趋势数字经济gdp占比达到100%前,你应了解这些数字化时代趋势注:全文约5600字...

唐代皇帝顺序及关系图(历史最全的皇帝排序及姓名)

2024-08-03 16:12 | 分类:创业分享 | 评论:0 次 | 浏览: 108

中国朝代顺序表:夏、商、周[西周、东周(春秋、战国)]、秦、汉(西汉、东汉)、三国时期(魏、蜀、吴)、晋(西晋、东晋)、五胡十六国、南北朝[...

历史上汉朝统治多少年(最详全的汉朝统治期资料)

历史上汉朝统治多少年(最详全的汉朝统治期资料)

2024-08-03 16:12 | 分类:创业分享 | 评论:0 次 | 浏览: 112

大汉王朝从公元前202年刘帮登基,到公元220年汉献帝被废,大汉王朝统治中国长达四百多年,是中国历史上年代最长久的一个封建王朝。在经历了与匈...

Copyright © 2017-2026  代码网 保留所有权利. 粤ICP备2024248653号
站长QQ:2386932994 | 联系邮箱:2386932994@qq.com